我国主要农区土壤有机碳活性组分空间分异及关键调控因素研究取得新进展
发布者:管理员发布时间:2026-04-03作者:常乃杰来源:农业资源利用与区划团队点击量:
近日,中国农业科学院农业资源与农业区划研究所李虎研究员团队在农田土壤有机碳空间分异及驱动机制研究方面取得新进展。研究系统揭示了我国主要农区土壤有机碳(SOC)及其活性组分颗粒有机碳(POC)和高锰酸钾氧化碳(POXC)的空间分异特征、主控因子及作用路径,为耕地土壤固碳培肥与分区管理提供了科学依据。相关成果发表于国际期刊《Soil & Tillage Research》。
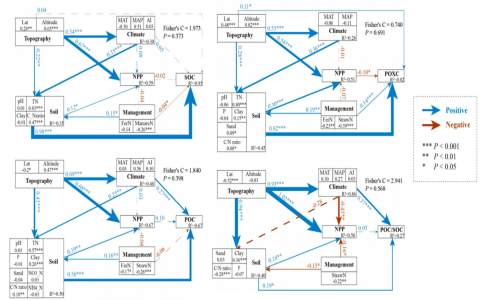
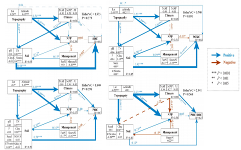
土壤有机碳是耕地质量形成与维持的重要物质基础,也是农业生态系统碳循环的核心组分。相比仅关注土壤有机碳总量,从有机碳组分视角开展研究,更有助于揭示土壤碳库活性、稳定性及其生态功能。其中,POC/SOC常用于表征土壤有机碳稳定性,POXC则是反映活性碳库和土壤肥力的重要指标。当前,针对我国大尺度农田土壤有机碳及其活性组分空间异质性的系统研究仍相对不足。
针对这一问题,研究团队沿我国东北—西南典型样带开展系统采样,覆盖东北平原、黄淮海平原和云贵高原三大典型农区,共采集230个农田表层土壤样品,测定SOC、POC、POXC及相关土壤理化指标,并结合多尺度环境因子,综合运用机器学习和结构方程模型,定量解析了土壤有机碳及其活性组分的空间分异格局及驱动机制。
研究表明,我国主要农区表层土壤SOC、POC和POXC平均含量分别为14.03、4.64和0.67 g/kg,POC约占SOC的34%。东北平原POXC含量最高、POC/SOC最低,表明其土壤肥力和碳稳定性总体较高;黄淮海平原SOC和POXC含量均偏低而POC/SOC较高,表明该区域土壤肥力提升和碳稳定性增强面临双重约束;云贵高原SOC和POC含量较高,POXC水平与东北平原相近,但碳稳定性相对偏弱。
进一步研究发现,土壤属性是驱动SOC及其活性组分空间变异的主导因素,其中全氮和黏粒含量分别通过化学计量调控和物理保护机制发挥关键作用。地形因子主要通过影响区域水热条件和土壤属性产生间接效应。该研究从有机碳组分视角深化了对我国农田土壤有机碳空间异质性及其环境控制机制的认识,为不同区域协同提升耕地土壤碳汇能力、土壤肥力和碳稳定性提供了理论支撑。

该研究得到北方干旱半干旱耕地高效利用全国重点实验室、中国农业科学院科技创新工程基础科学研究中心科学任务和国家自然科学基金项目资助。
链接:https://doi.org/10.1016/j.still.2026.107192